2020-10-22 09:15:08
浏览 3827
今天给大家介绍GOODWAF免费云waf主要功能和使用方法。GOODWAF是基于云端开发的一款免费云WAF产品,无需用户在本地部署硬件或者是按照软件产品,只需解析域名就能实现网站的安全防护,下面给大家详细介绍一下GOODWAF免费云waf。
首先GOODWAF网站可见的是产品介绍,主要是以免费为主,同时具备sql注入防护、跨站脚本攻击、防篡改等功能,这里也特别强调了,云waf添加域名后需解析域名防护才能生效,只添加域名不具备防护功能。这也是云waf的核心防护方法,就是通过移交域名解析权实现的防护。

下面介绍了waf的主要功能,防护功能sql、cc、xss、webshell等攻击防护,主动防护功能如源码加密、js代码混淆等,防薅羊毛、防篡改、防数据泄露、还具备安全监测的态势感知功能,这些功能用户注册以后可以慢慢测试。
下面说一下GOODWAF这款云waf的主要使用方法,是如何实现5分钟即可配置成功的。首先就是用户注册,需要手机号、验证码,然后是需要支付宝实名认证,这部还是比较简单的。
注册以后,添加域名,需要的是域名、ip等信息。

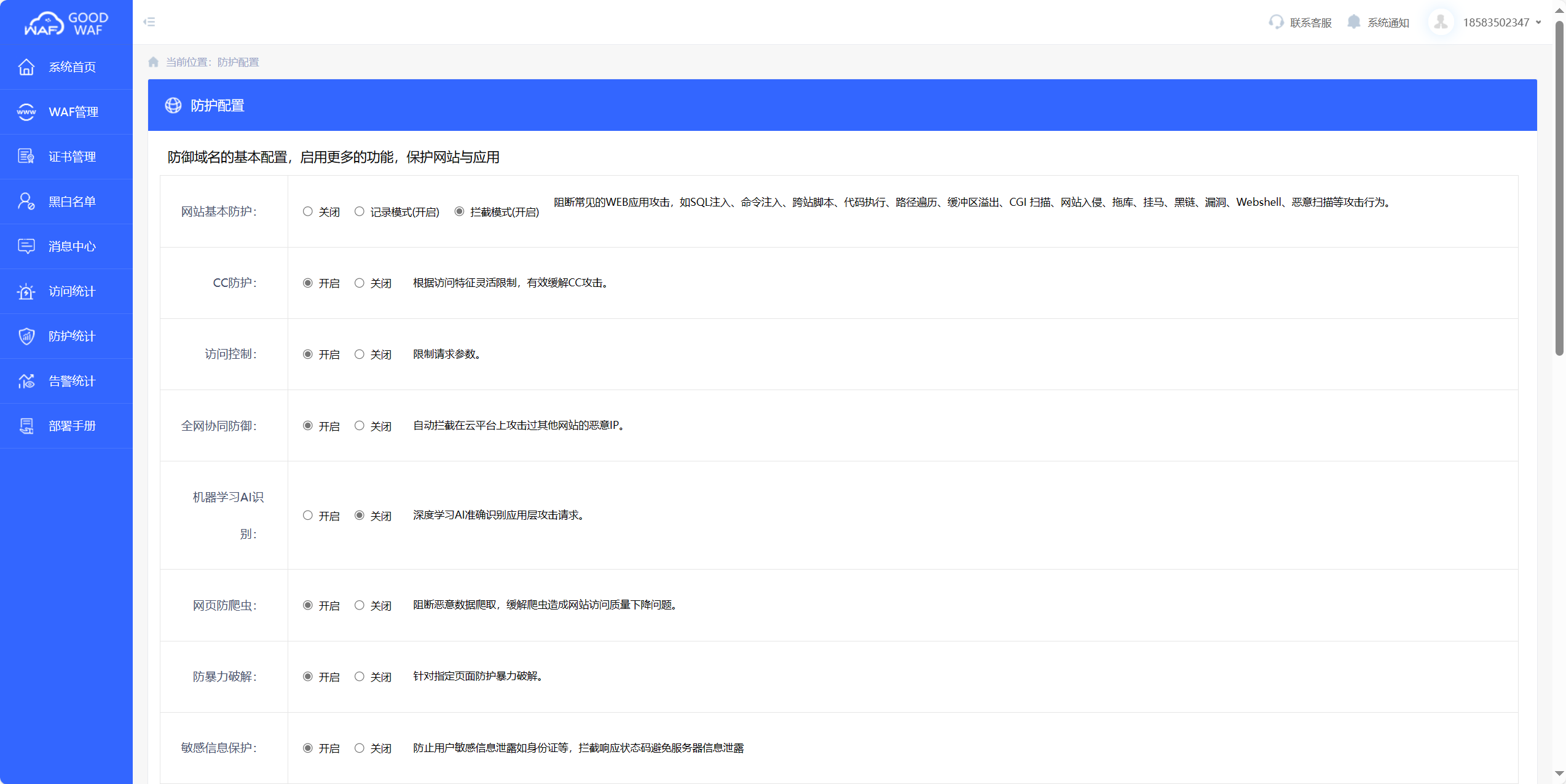
然后需要等待客服审核,如果着急也可以直接聊天框联系客服给快速审核,审核通过以后,就可以进入管理后台调试相关功能,但是一般后台都默认把功能调试好了,用户也不需要自己再去动什么,这一点还是挺好的。
上述是大体截了几个防护功能的截图,还有很多没有截取,管理后台主要方便用户可以开关功能,设置白名单、黑名单等。但是一定要注意,添加完域名是需要去购买域名的地方解析的,不然waf是不生效的,你只添加域名是没有防护效果的。
GOODWAF免费云WAF还具备众多其它防护功能:
传统WAF功能:防御SQL注入、防XSS跨站攻击、防web木马、防webshell上传、防盗链、关键字过滤等功能。
主动防御功能:如oday漏洞防护、扫描防护、溢出防护、网页源码加密、js保护等。
人机识别功能:如脚本攻击识别、机器人识别、防自动化攻击、防爬虫、防撞库、防暴力破解等。
数据风控功能:注册防控、消息防控、登录防控等功能。
态势感知功能:攻击溯源、数据显示、LED大屏显示、3D动态效果等功能。
销售
成为合作伙伴 联系销售: 13486113273155457792121348611049213845109681入门
免费版 付费版 白皮书社区
小红书开发人员
技术资源 Goodwaf Workers AI算法系统支持
支持 Goodwaf 状态 合规性公司
关于Goodwaf 我们的团队 新闻