2020-12-11 15:29:30
浏览 3708
网站的安全防护的工作量是根据网站的规模来定的,网站的规模越大、服务器数量越多,那么需要防护的工作范围也就越多。而一般国内的公司很少有专业的安全团队去维护网站和服务器的,对于一些小型网站来说,网站免费防护软件就是最好的选择,这里跟大家推荐一下网站免费防护软件。
网站免费防护软件
这次给大家推荐的是GOODWAF,通俗来说GOODWAF算作是云端的防护,不是软件角度的防护,因为GOODWAF不需要部署也不需要下载软件,只需要解析域名就能实现网站的安全防护。

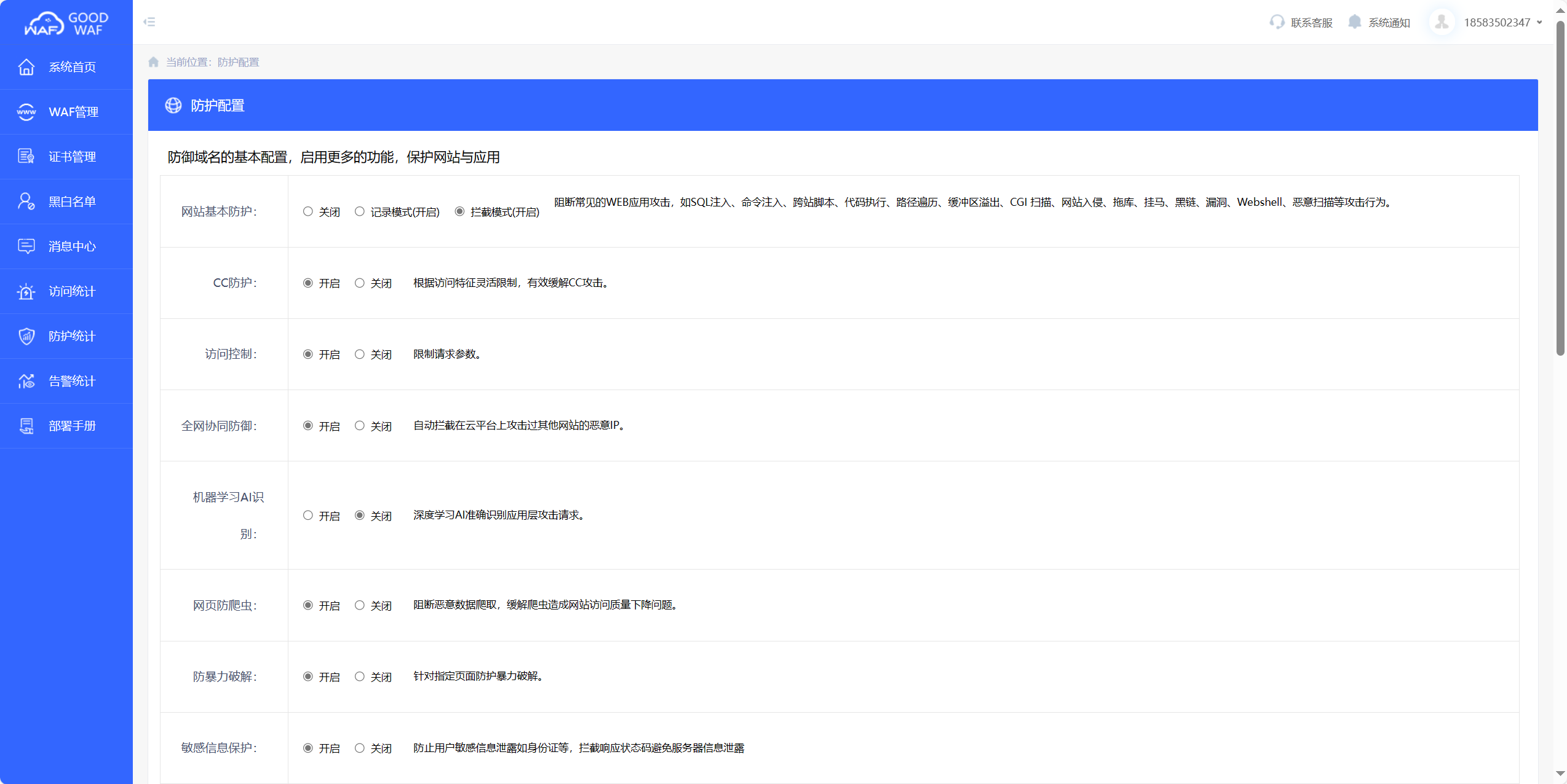
GOODWAF具备的防护功能有
传统WAF功能:防御SQL注入、防XSS跨站攻击、防web木马、防webshell上传、防盗链、关键字过滤等功能。
主动防御功能:如oday漏洞防护、扫描防护、溢出防护、网页源码加密、js保护等。
人机识别功能:如脚本攻击识别、机器人识别、防自动化攻击、防爬虫、防撞库、防暴力破解等。
数据风控功能:注册防控、消息防控、登录防控等功能。
态势感知功能:攻击溯源、数据显示、LED大屏显示、3D动态效果等功能。

GOODWAF的优势
①部署简单,维护成本低
这也是云Waf最有价值和受用户喜爱的一点,无需安装任何软件或者部署任何硬件设备,只需修改DNS即可将网站部署到云Waf的防护范围之内,像GOODWAF不仅是免费的云waf,同时配置也非常简单,只需要5分钟就能配置好,操作简单。
②用户无需更新
云Waf的防护规则都处于云端,新漏洞爆发时,由云端负责规则的更新和维护,用户无需担心因为疏忽导致受到新型的漏洞攻击,一旦出现新型漏洞,GOODWAF就会更新防御机制,对抗攻击。
③可充当CDN
GOODWAF在提供防护功能的同时,还同时具有CDN的功能,CDN通过跨运营商的多线智能解析调度将静态资源动态负载到全国的云节点,用户访问某个资源时会被引导至最近的云端节点从而提高访问速度。
销售
成为合作伙伴 联系销售: 13486113273155457792121348611049213845109681入门
免费版 付费版 白皮书社区
小红书开发人员
技术资源 Goodwaf Workers AI算法系统支持
支持 Goodwaf 状态 合规性公司
关于Goodwaf 我们的团队 新闻