什么是跨站脚本攻击
XSS也叫跨站脚本攻击,跨站脚本 ( Cross-Site Scriptin ) 是由于Web应用程序对用户的输入过滤不足而产生的.攻击者利用网站漏洞把恶意的脚本代码(通常包括HTML代码和客户端 Javascript脚本)注入到网页之中,当其他用户浏览这些网页时,就会执行其中的恶意代码,对受害用户可能采取 Cookie资料窃取、会话劫持、钓鱼欺骗等各种攻击。
跨站脚本攻击的危害!
网络钓鱼,包括盗取各类用户账号;
窃取用户cookies资料,从而获取用户隐私信息,或利用用户身份进一步对网站执行操作;
劫持用户(浏览器)会话,从而执行任意操作,例如进行非法转账、强制发表日志、发送电子邮件等;
强制弹出广告页面、刷流量等;
网页挂马;进行恶意操作,例如任意篡改页面信息、删除文章等
进行大量的客户端攻击,如DDoS攻击;
获取客户端信息,例如用户的浏览历史、真实IP、开放端口等;
控制受害者机器向其他网站发起攻击;
结合其他漏洞,如CSRF漏洞,实施进一步作恶;
提升用户权限,包括进一步渗透网站;
传播跨站脚本蠕虫等;
如何防御跨站脚本攻击?
可见跨站脚本攻击对于网站和信息系统都是巨大威胁,如何防护网站被跨站脚本攻击是至关重要的,传统的防护方法都比较复杂,或者是使用昂贵的硬件产品。但这次推荐给大家一款免费的防护跨站脚本攻击的产品GOODWAF。

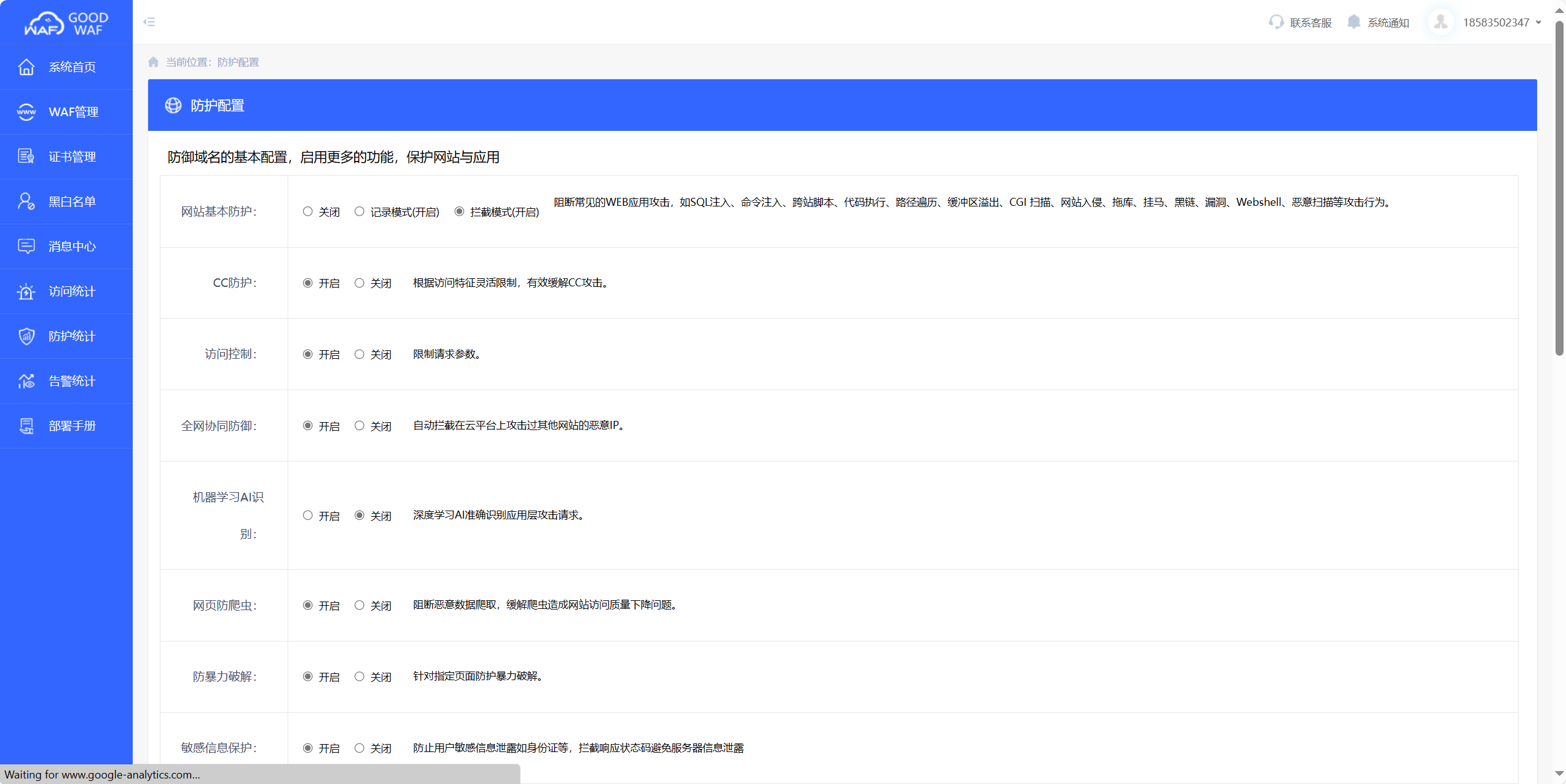
具备丰富的防御能力,比如防sql、xss、crsf、防篡改、暗链、盗链、薅羊毛等,能有效应对多种攻击。
使用方法也非常简单,只需要添加域名,然后修改域名解析,再打开防xss功能就能有效防止恶意的xss攻击,非常方便。
0